Archicad 29

Автор
Сообщение
Активность: 0
На сайте c 10.06.2022
Сообщений: 1

Кто нибудь уже пользовался? Что нового добавили? А то обзоров нету

На сайте c 21.08.2013
Сообщений: 4014
Не резиновая

Еще в стадии Tehnology Preview. Все равно, в нем еще ничего делать нельзя. Хотя пилюлю, уже смастерили). В августе выйдет стабильная версия INT, уже можно будет погонять.

На сайте c 26.07.2008
Сообщений: 4166
Москва
Цитата BOG1212:

Кто нибудь уже пользовался? Что нового добавили? А то обзоров нету

https://coub.com/view/3f6nf5 

На сайте c 06.03.2007
Сообщений: 337

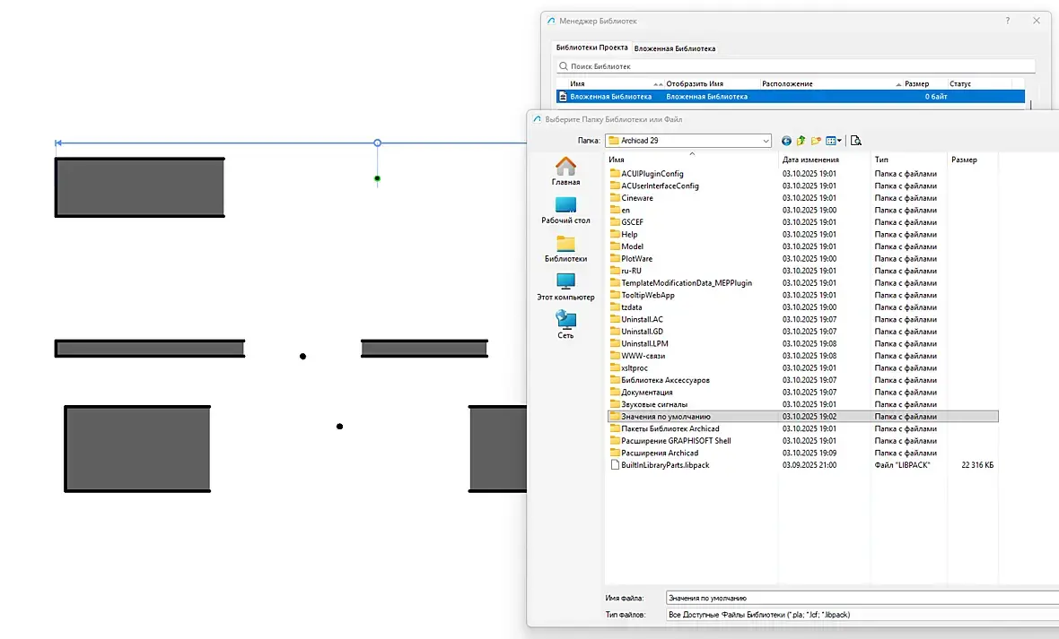
Не могу понять куда делась библиотека

Смысл какой ю У меня есть старый шаблон от 27 арчика . Я его подгружаю в 29 . Ни окон стандартных ни мебели ни чего. Ни просто библиотеки в установленном арчике 29. Когда просто грузишь 29 без шаблона , библиотека есть ) В самом арчике. Что то не пойму , что намутили они )

На сайте c 26.09.2006
Сообщений: 5355
Белокаменная

Теперь это Пакет библиотек Archicad.

И прочти здесь.

На сайте c 06.03.2007
Сообщений: 337

Скачал Archicad-Monolith-Migration-Libraries-RUS . И все появилось

На сайте c 26.09.2006
Сообщений: 5355
Белокаменная
Цитата idi81:
Прочитал не чего не понятно )))

Если коротко, то
Хотят сделать многоязычную библиотеку. Поэтому вводят новую библиотеку.

В 28-й версии были и старая и новая библиотека. В 29 только новая библиотека.

На сайте c 06.03.2007
Сообщений: 337
Цитата sagava:
Цитата idi81:
Прочитал не чего не понятно )))

Если коротко, то
Хотят сделать многоязычную библиотеку. Поэтому вводят новую библиотеку.

В 28-й версии были и старая и новая библиотека. В 29 только новая библиотека.

Новый шаблон сделаю на 29 арчик )

На сайте c 26.07.2008
Сообщений: 4166
Москва

Так, это что еще за новости? Кто встречал?

На сайте c 21.08.2013
Сообщений: 4014
Не резиновая

Uraken, Это Graphisoft опросник как в Windows прикрутили. Типа, насколько вам понравился Archicad, да посоветуете ли вы своим друзьям и близким и детям...? У кого в хосте заблочено, вылезает такое сообщение.

На сайте c 26.07.2008
Сообщений: 4166
Москва
Цитата Bestviz:

Uraken, Это Graphisoft опросник как в Windows прикрутили. Типа, насколько вам понравился Archicad, да посоветуете ли вы своим друзьям и близким и детям...? У кого в хосте заблочено, вылезает такое сообщение.

я в принципе и предположил это, ок

Активность: 0
На сайте c 10.05.2024
Сообщений: 2

Всем добрый день! Подскажите, пожалуйста, есть ли способы параллельной работы между блендер и другими программами типа Archicad, Revit и др. Чтобы при изменении модели обновлялась модель и в блендере? 

Активность: 0
На сайте c 17.12.2025
Сообщений: 3

у кого то есть проблема с подрезкой зоны? В 28 архикаде выполняю подрезку зоны и арчик просто вылетает ((

Активность: 0
На сайте c 24.11.2009
Сообщений: 1

Всем привет! Открыл проект из 26-го, библиотечные элементы отсутствуют, хотя ставил галку "миграция...", библиотек миграции в папке с арчиком не нашёл. Если бы 26-го не было установленного, было бы стрёмно. А тьак загрузил библиотеку 26-го из его папки и ок.

На сайте c 21.08.2013
Сообщений: 4014
Не резиновая

alseran, Все версии библиотек, для всех сборок Archicad, можно загрузить с сайта производителя, совершенно бесплатно.

Активность: 0
На сайте c 12.06.2012
Сообщений: 1

Всем привет! Установил вчера Арчик 29, переустановил Enscape 4.5.0.490. В 22 и 26-м Арчике Енскейп отображается и работает, в 29-м нет. Кто-нить уже сталкивался? Версия не та или 29 Арчик еще не поддерживается?

На сайте c 26.09.2006
Сообщений: 5355
Белокаменная
Цитата lucky_s:

Всем привет! Установил вчера Арчик 29, переустановил Enscape 4.5.0.490. В 22 и 26-м Арчике Енскейп отображается и работает, в 29-м нет. Кто-нить уже сталкивался? Версия не та или 29 Арчик еще не поддерживается?

Скорей всего Enscape старый.

Последний 4.15.0.276

Активность: 0
На сайте c 14.04.2020
Сообщений: 1

Подскажите, пожалуйста, встроенный AI визуализатор на основе стейбл дифьюжна, работает в ломанной версии?

Читают эту тему: