ArchiCAD 21

Автор
Сообщение
На сайте c 26.09.2006
Сообщений: 5306
Белокаменная


иат

Дата выдачи:
01.11.2025 06:16:59

Действует до:
09.11.2025 00:00:00

ARCHICAD 21 INT 3005-- Международная версия

2a7317c21f82fcd5c46ee7670329fb15.png

ARCHICAD 21 INT -Win 1988мб

MEP Modeler 21 INT -Win 78мб

Goodies Suite 21 INT -Win 74мб

BIM Server 21 INT -Win 383мб

b4eddc58563444eda05d5027693f8e46.png

ARCHICAD 21 INT -macOS 1734мб

MEP Modeler 21 INT -macOS 73мб

Goodies Suite 21 INT -macOS 70мб

BIM Server 21 INT -macOS 319мб

ARCHICAD 21 RUS 3010-- Русская версия

2a7317c21f82fcd5c46ee7670329fb15.png

ARCHICAD 21 RUS -Win 2008мб

MEP Modeler 21 RUS -Win 89мб

Goodies Suite 21 RUS -Win 74мб

BIM Server 21 RUS    - Win 348мб

b4eddc58563444eda05d5027693f8e46.png

ARCHICAD 21 RUS -macOS 1772мб

MEP Modeler 21 RUS macOS 85мб

Goodies Suite 21 RUS     macOS 70мб

BIM Server 21 RUS     macOS 308мб

На сайте c 19.09.2008
Сообщений: 65
Nsk
Всем здравствуйте! Проблема с MacOS Не открывается архикад. Ранее была установлена 16 версия и в течении 5 лет работала исправно (с небольшими глюками, но это не критично) после очередного обновления системы (до Mojave) окно с сохранением стало бесконечно широким и без свойств (при сохранении в PDF нельзя было выбрать свойства) а потом и вовсе оно ничего не показывало. Было мной принято решение снести 16 и накатить поновее, ни 22 ни 21 не сработал. Выдает окно  как на приложенном скрине. Что важно, в демо- версии запускается. Но после замены файла- ни в какую(((Если поделитесь соображениями, буду крайне благодарна!

На сайте c 26.09.2006
Сообщений: 5306
Белокаменная


иат

Дата выдачи:
01.11.2025 06:16:59

Действует до:
09.11.2025 00:00:00

missalinka мне трудно что то советовать от себя, я на Windows работаю, но....

Есть рабочая инструкция для АС22. Думаю разницы никакой. Попробуй по этой инструкции.

Medicine for ARCHICAD

---------------------

- Open folder \Applications\Graphisoft\ARCHICAD 22.

Select Archicad 22 file, right click and select Show Package Contents.

A new window appears, open folder Contents\MacOS.

Now you will see a file called Archicad, overwrite it with our ARCHICAD file.

Medicine for EnergyEvaluation

-----------------------------

- Open folder \Application\Graphisoft\ARCHICAD 22.

- Open folder Support\EnergyEvaluation.framework\Versions\A.

Now you will see a file called EnergyEvaluation, overwrite it with our file

Medicine for MEP

----------------

- Open folder \Application\Graphisoft\ARCHICAD 22.

- Open folder Support\MEP.framework\Versions\A.

Now you will see a file called MEP, overwrite it with our file

На сайте c 19.09.2008
Сообщений: 65
Nsk
Цитата sagava:

missalinka мне трудно что то советовать от себя, я на Windows работаю, но....

Есть рабочая инструкция для АС22. Думаю разницы никакой. Попробуй по этой инструкции.

Medicine for ARCHICAD

---------------------

- Open folder \Applications\Graphisoft\ARCHICAD 22.

Select Archicad 22 file, right click and select Show Package Contents.

A new window appears, open folder Contents\MacOS.

Now you will see a file called Archicad, overwrite it with our ARCHICAD file.

Medicine for EnergyEvaluation

-----------------------------

- Open folder \Application\Graphisoft\ARCHICAD 22.

- Open folder Support\EnergyEvaluation.framework\Versions\A.

Now you will see a file called EnergyEvaluation, overwrite it with our file

Medicine for MEP

----------------

- Open folder \Application\Graphisoft\ARCHICAD 22.

- Open folder Support\MEP.framework\Versions\A.

Now you will see a file called MEP, overwrite it with our file

Спасибо, но я там написала, что после замены файла (это именно то действие, которое в ридми прописано и которое вы советуете провернуть) как раз и не работает ничегоКому интересно, если вдруг наткнется кто на эту тему, опишу что было дальше. Архикад мне нужен, деваться не куда. Крутила- вертела. Решила откатить до заводских настроек макбук с ОС пятилетней давности (то есть X) Все снесла, откатилась, установила 21, а он говорит, что система слишком стара и не будет работать на ней. Теперь решила ребутнуть до самой новой версии, Mojave. То есть возвращаюсь к ситуации которая была, но с учетом отго, что я снесла все, возможно что теперь 21 установится. П.С. Хотела 16 поставить, как был, но нет дистрибов, все торренты мертвы(( если у кого есть, поделитесьП.П.С. Следующим моим шагом будет регистрация в бесплатной пробной версии архикада на 30 дней, пока я буду искать деньги на новый ноут на винде. Так то я его планировала менять, но под конец года. Так и веселюсь
На сайте c 16.05.2009
Сообщений: 36

Здравствуйте, подскажите пожалуйста, делаю ведомость заполнения проемов использую "каталог окон" или "каталог всех проемов" но в строке "Вид со Стороны, Противоположной Стороне Открывания" схема цветная, а нужна просто схема в линиях, это возможно? Если назначить стеклу и материалу рам белую штриховку, то на цветных фасадах ерунда получается...

Спасибо!

На сайте c 20.02.2015
Сообщений: 5
Санкт-Петербург
Цитата missalinka:
Цитата sagava:

missalinka мне трудно что то советовать от себя, я на Windows работаю, но....

Есть рабочая инструкция для АС22. Думаю разницы никакой. Попробуй по этой инструкции.

Medicine for ARCHICAD

---------------------

- Open folder \Applications\Graphisoft\ARCHICAD 22.

Select Archicad 22 file, right click and select Show Package Contents.

A new window appears, open folder Contents\MacOS.

Now you will see a file called Archicad, overwrite it with our ARCHICAD file.

Medicine for EnergyEvaluation

-----------------------------

- Open folder \Application\Graphisoft\ARCHICAD 22.

- Open folder Support\EnergyEvaluation.framework\Versions\A.

Now you will see a file called EnergyEvaluation, overwrite it with our file

Medicine for MEP

----------------

- Open folder \Application\Graphisoft\ARCHICAD 22.

- Open folder Support\MEP.framework\Versions\A.

Now you will see a file called MEP, overwrite it with our file

Спасибо, но я там написала, что после замены файла (это именно то действие, которое в ридми прописано и которое вы советуете провернуть) как раз и не работает ничегоКому интересно, если вдруг наткнется кто на эту тему, опишу что было дальше. Архикад мне нужен, деваться не куда. Крутила- вертела. Решила откатить до заводских настроек макбук с ОС пятилетней давности (то есть X) Все снесла, откатилась, установила 21, а он говорит, что система слишком стара и не будет работать на ней. Теперь решила ребутнуть до самой новой версии, Mojave. То есть возвращаюсь к ситуации которая была, но с учетом отго, что я снесла все, возможно что теперь 21 установится. П.С. Хотела 16 поставить, как был, но нет дистрибов, все торренты мертвы(( если у кого есть, поделитесьП.П.С. Следующим моим шагом будет регистрация в бесплатной пробной версии архикада на 30 дней, пока я буду искать деньги на новый ноут на винде. Так то я его планировала менять, но под конец года. Так и веселюсь

У вас 1 или несколько пользователей в системе? Есть проблема: если в система 2 пользователя, один из них устанавливает archicad + лечени, у второго не открывается программа. Причины не понятны. Также можете установить macos High Sierra (шла перед Мохави). Более стабильно работает.

На сайте c 28.07.2018
Сообщений: 1

После обновления компьютера архикад выдает такую ошибку и не включается, что делать может подскажите?

Активность: 0
На сайте c 07.02.2017
Сообщений: 2
Как лечить Bim Server? Помогите, не могу разобраться.
Активность: 0
На сайте c 17.03.2014
Сообщений: 2
Коллеги, подскажите как лечить ошибку отображения символов в 21 архикаде.

Активность: 0
На сайте c 17.01.2019
Сообщений: 2
Москва
Друзья, добрый день.Ранее просил о помощи с установкой Cadimage на виндовс! вы мне помогли!! огромное спасибо! а теперь вот проблема с установкой Cadimage на MAK OS. может быть из вас кто-то имеет опыт по установке этого дополнения! потому как советы к винде сюда не подходят)))Спасибо большое!!
На сайте c 26.09.2006
Сообщений: 5306
Белокаменная


иат

Дата выдачи:
01.11.2025 06:16:59

Действует до:
09.11.2025 00:00:00
optimist.garder а у вас есть Cadimage на MAK OS? Поделитесь, тогда может и сможем помочь.
На сайте c 24.08.2017
Сообщений: 9

Всем привет!

Помогите разобраться с направляющими в Архикад 21. До этого был 18, направляющие появлялись при наведении на линию (красный кружочек и как обычно). В 21 не могу понять, кнопка направляющих активна, но кружочка красного нету, не могу строить.

Выручайте)

И еще раньше направляющие пропадали, после построения, а сейчас остаются...

Это никак не меняется?

На сайте c 26.09.2006
Сообщений: 5306
Белокаменная


иат

Дата выдачи:
01.11.2025 06:16:59

Действует до:
09.11.2025 00:00:00
Цитата plitka.chokolada:

Всем привет!

Помогите разобраться с направляющими в Архикад 21. До этого был 18, направляющие появлялись при наведении на линию (красный кружочек и как обычно). В 21 не могу понять, кнопка направляющих активна, но кружочка красного нету, не могу строить.

Выручайте)

И еще раньше направляющие пропадали, после построения, а сейчас остаются...

Это никак не меняется?

Нужно активировать Линии Привязки. Меню Вид

На сайте c 02.07.2014
Сообщений: 4095
Ярославль, Москва

Всем здрасьте. Поставил ArchiCAD 21, у меня win 7 x64. Отказывается работать, если в настройках винды "Быстродействие" выставлено "Обеспечить наилучшее быстродействие". 

Если ставлю по умолчанию или "наилучший вид", то всё прекрасно работает.

Вопрос, эта проблема решаема или нет смысла шершить гугл?

На сайте c 26.09.2006
Сообщений: 5306
Белокаменная


иат

Дата выдачи:
01.11.2025 06:16:59

Действует до:
09.11.2025 00:00:00
Цитата ck_petya:

Всем здрасьте. Поставил ArchiCAD 21, у меня win 7 x64. Отказывается работать, если в настройках винды "Быстродействие" выставлено "Обеспечить наилучшее быстродействие". 

Если ставлю по умолчанию или "наилучший вид", то всё прекрасно работает.

Вопрос, эта проблема решаема или нет смысла шершить гугл?

Начиная с АС20 рекомендуемое требование к системе W8 и выше. При W7 нужно включать режим AERO, что и есть наилучшее быстродействие.

На сайте c 02.07.2014
Сообщений: 4095
Ярославль, Москва
Спасибо большое
На сайте c 01.07.2008
Сообщений: 1
Добрый день подскажите где можно скачать библиотеку для 21 архикада.
На сайте c 26.09.2006
Сообщений: 5306
Белокаменная


иат

Дата выдачи:
01.11.2025 06:16:59

Действует до:
09.11.2025 00:00:00
Цитата mis_kit:
Добрый день подскажите где можно скачать библиотеку для 21 архикада.

https://yadi.sk/d/v4mElMcG3YYP5s 

На сайте c 06.12.2010
Сообщений: 23

Добрый день не могу найти таблетку 3010???

Дайте рабочую ссылку пожалуйста.

На сайте c 26.09.2006
Сообщений: 5306
Белокаменная


иат

Дата выдачи:
01.11.2025 06:16:59

Действует до:
09.11.2025 00:00:00
neko81 зайдите в яндекс папку, а там в Архив.
На сайте c 23.08.2014
Сообщений: 18
Санкт-Петербург

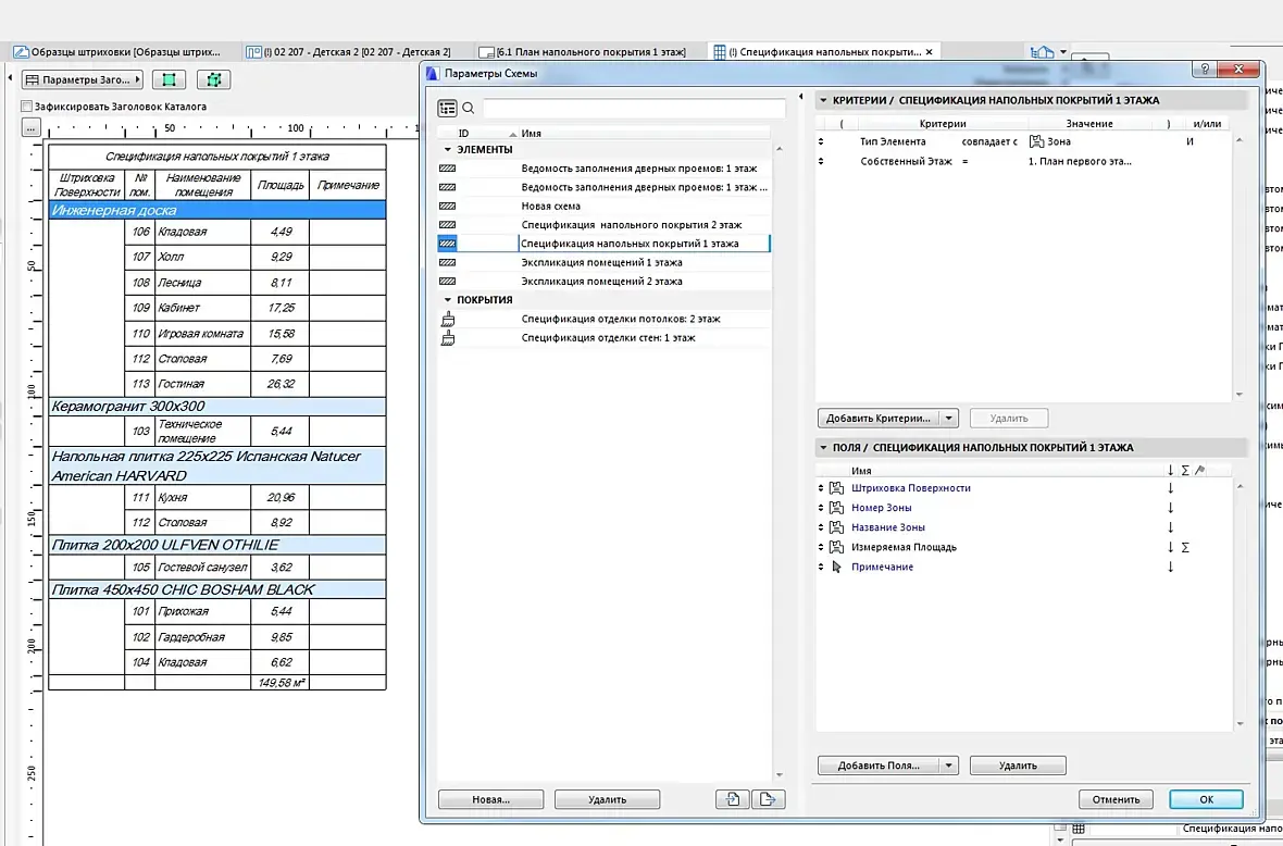
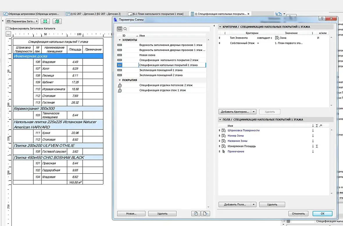
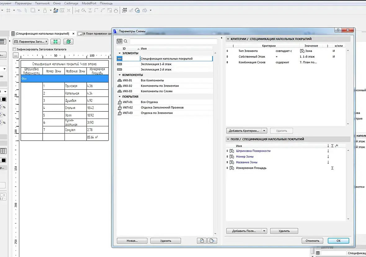
Всем привет, бьюсь с таблицей спецификации напольных покрытий в 21 архикаде.

Полы сделаны с помощью штриховки, в таблице отображено всё, кроме названия материалов, вместо этого написано просто "ФОН" и при чем только один раз, хотя у меня 6 разных штриховок. Перед глазами есть образец, все параметры выставлены точно так же, тем не менее у меня ФОН, а в образце наименование материалов. Как так, что делаю не так?

Сейчас так

А должно быть примерно вот так 

Читают эту тему: