Возвращение на Татуин

Автор
Сообщение
На сайте c 14.03.2009
Сообщений: 2297
Крит


Запрещена любая реклама, не согласованная с администрацией сайта. В том числе запрещено рекламировать свои аккаунты, 3D модели, работы в галерее, статьи, вакансии, резюме, заказы, а также услуги под чужими моделями, работами в галерее, статьями, если авт

Дата выдачи:
01.11.2025 06:15:50

Действует до:
10.11.2025 00:00:00
Только чтение

флейм

Дата выдачи:
03.11.2025 15:45:57

Действует до:
04.12.2025 00:00:00

Сегодня начал снеговика делать

На сайте c 21.01.2019
Сообщений: 6348
Только чтение

флейм

Дата выдачи:
03.11.2025 13:50:05

Действует до:
18.11.2025 00:00:00

На Татуине выпал снег? )

Понаблюдаем с интересом 

На сайте c 14.03.2009
Сообщений: 2297
Крит


Запрещена любая реклама, не согласованная с администрацией сайта. В том числе запрещено рекламировать свои аккаунты, 3D модели, работы в галерее, статьи, вакансии, резюме, заказы, а также услуги под чужими моделями, работами в галерее, статьями, если авт

Дата выдачи:
01.11.2025 06:15:50

Действует до:
10.11.2025 00:00:00
Только чтение

флейм

Дата выдачи:
03.11.2025 15:45:57

Действует до:
04.12.2025 00:00:00

))

Буду мидл-поли делать. Наверное с разверткой и покраской в пеинтере

Мучал вчера шарфик, ну не получился как хотел. Буду марву ставить и там вязать.

Шляпа хорошо вышла. А узел на шарфике никак не получался

Все, кто читает вип. Мое вам личное поздравление! Творческих успехов и отличных проектов!

Остальных то же поздравляю! )

ну вот после марвы уже совсем другое дело. еще завтра подшаманю

Всегда ставлю этого товарища рядом. И для масштаба и веселей работается )

Кстати урок почти записан по шарфику в марве. Нужно только смонтировать и озвучить

снега добавил

На сайте c 21.01.2019
Сообщений: 6348
Только чтение

флейм

Дата выдачи:
03.11.2025 13:50:05

Действует до:
18.11.2025 00:00:00
Цитата paz:
Кстати урок почти записан по шарфику в марве. Нужно только смонтировать и озвучить

Это хорошо, люблю уроки по марве. Примерно представляю, как я делал бы шарфик, интересно будет сравнить подход 

На сайте c 14.03.2009
Сообщений: 2297
Крит


Запрещена любая реклама, не согласованная с администрацией сайта. В том числе запрещено рекламировать свои аккаунты, 3D модели, работы в галерее, статьи, вакансии, резюме, заказы, а также услуги под чужими моделями, работами в галерее, статьями, если авт

Дата выдачи:
01.11.2025 06:15:50

Действует до:
10.11.2025 00:00:00
Только чтение

флейм

Дата выдачи:
03.11.2025 15:45:57

Действует до:
04.12.2025 00:00:00

да, там ничего особенного. так заметки

пока тестовый рендер, буду еще дорабатывать

Ветки подправил

Дальше вот думаю как лучше. Хочу чтоб под любой рендер подошло. Тогда нужно все развернуть, в пеинтере каждый материал сделать.

Но тогда нельзя будет уже пользователю поменять к примеру цвет шляпы или шарфика. Это если все будет на одной развертке. Сам знаю, потом выделять крайне сложно в фотошопе и цвет менять. А если это не делать выйдет 6 материалов.

1. Снег

2. Морковка

3. Пуговки

4. Ветки

5. Шляпа

6. Шарфик и кусок ткани на шляпе

А это на каждый материал 4 карты делать. 24 текстуры. Перебор

Еще момент. Я не знаю как точно вывести карту для SSS.  Ну маску  можно сделать.

Получается если все на одной развертке. Это будет еще маска для SSS. Всего 5 текстур. Ну это нормально. Хотя сама моделька уже как хайполи получается. Если шарфик не турбосмузить где-то 90 тыс поликов. Ну можно поковырять еще 10 тыс. где-то удалить при желании.

Короче буду сегодня оптимизировать и разворачивать.

Так общая форма, все остальное вроде красиво получилось.

На сайте c 06.11.2009
Сообщений: 1522
Россия
вроде всё хорошо и реалистично, рендернуть на какой нибудь хдрке и будет фоторил, но...
Приятнее снеговик выглядит, когда он слеплен из пушистого снега. Смотрел фотки в интернете - приятнее они выгядят. так же и снег на ветках, пушистый лучше смотрится. Если есть желание и время - попробуйте реализововать. Даже не понятно чем в итоге - дисплейсом врядли - рваное всё будет, частицами - дорого, сложнее. Но вдруг найдете компромисс
На сайте c 14.03.2009
Сообщений: 2297
Крит


Запрещена любая реклама, не согласованная с администрацией сайта. В том числе запрещено рекламировать свои аккаунты, 3D модели, работы в галерее, статьи, вакансии, резюме, заказы, а также услуги под чужими моделями, работами в галерее, статьями, если авт

Дата выдачи:
01.11.2025 06:15:50

Действует до:
10.11.2025 00:00:00
Только чтение

флейм

Дата выдачи:
03.11.2025 15:45:57

Действует до:
04.12.2025 00:00:00

это дисплейсом делается. ну можно нормали еще подкрутить.

На сайте c 24.05.2009
Сообщений: 10877
Цитата 2garyn:
частицами - дорого, сложнее

Можно попробовать сделать кусочки и скаттером раскидать.

На сайте c 14.03.2009
Сообщений: 2297
Крит


Запрещена любая реклама, не согласованная с администрацией сайта. В том числе запрещено рекламировать свои аккаунты, 3D модели, работы в галерее, статьи, вакансии, резюме, заказы, а также услуги под чужими моделями, работами в галерее, статьями, если авт

Дата выдачи:
01.11.2025 06:15:50

Действует до:
10.11.2025 00:00:00
Только чтение

флейм

Дата выдачи:
03.11.2025 15:45:57

Действует до:
04.12.2025 00:00:00

вчера развернул все полностью. нужно упаковать правильно. 

уже пробовал в сабстанс пеинтере красить. Что-то не получилось у меня там SSS включить.

Прикинул, ну вроде можно все кинуть на одну карту. Но наверное сделаю две. Одна для снега другая для остальных деталей. Чтоб можно было в той же короне дисплейс процедуркой применять для снега.

Это конечно гемор еще тот,  нужно вычистить всю геометрию которая одна в другую входит. Можно конечно и так оставить, но много полигонов экономится. Вроде пока 70 тыс получилось.

На сайте c 21.01.2019
Сообщений: 6348
Только чтение

флейм

Дата выдачи:
03.11.2025 13:50:05

Действует до:
18.11.2025 00:00:00
Цитата paz:
Но тогда нельзя будет уже пользователю поменять к примеру цвет шляпы или шарфика. Это если все будет на одной развертке. Сам знаю, потом выделять крайне сложно в фотошопе и цвет менять. А если это не делать выйдет 6 материалов.

Я бы сделал 3 материала - снеговик, шапка и шарф. Чтобы шарф и шапку мог любой перекрасить, а если кому-то из опытных понадобится более глубокое редактирование, он с морковкой, пуговками и т.д. разберется

На сайте c 14.03.2009
Сообщений: 2297
Крит


Запрещена любая реклама, не согласованная с администрацией сайта. В том числе запрещено рекламировать свои аккаунты, 3D модели, работы в галерее, статьи, вакансии, резюме, заказы, а также услуги под чужими моделями, работами в галерее, статьями, если авт

Дата выдачи:
01.11.2025 06:15:50

Действует до:
10.11.2025 00:00:00
Только чтение

флейм

Дата выдачи:
03.11.2025 15:45:57

Действует до:
04.12.2025 00:00:00

Вот так получилось. Не стал все на одну развертку делать. Раскидал  все на отдельные материалы.

https://3ddd.ru/3dmodels/show/snowman_4k_pbr  

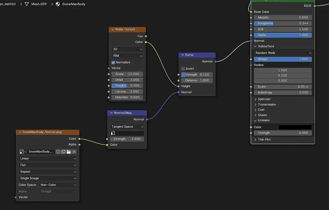
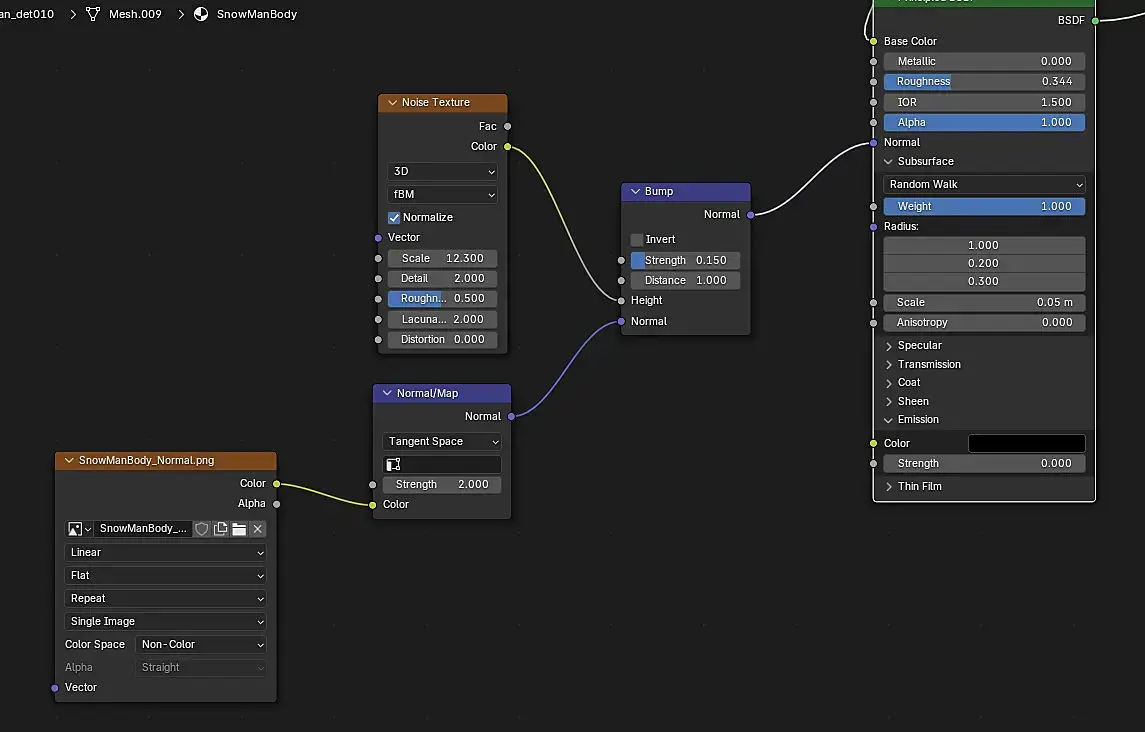
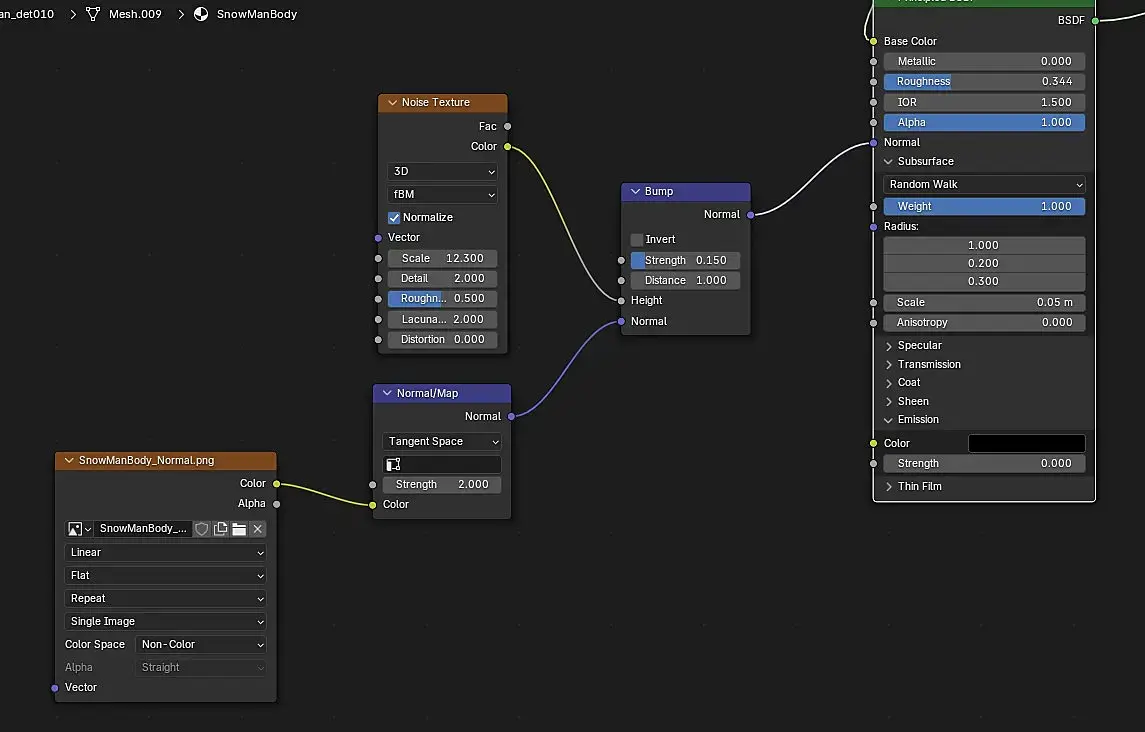
Кто в Блендере работает?

Правильно ли я делаю? Хочу как в короне комбинацию сделать карта нормальей + карта nose на бамп. Для этого добавляется нода Bump в нее уже нода Normal как на картинке показал. И все это цепляется в шейдер в Normal

вроде как работает

в работе локация

Да, мне бы видяху мощнее. Первым делом обновлюсь как будут средства. Уже когда 5-ая серия выйдет.

сейчас 4070 с 16 гигами почти ксарь зелени стоит, кошмар. Посмотрим, что там выкатят из 5-ой серии, может к весне возьму.

Может это твин так память забивает. Пока работать можно и оптимизирую. С  новой версией вроде еще лучше все стало. Но чем  больше наращиваю сцену, а я любитель все усложнить. Тем больше рам видяхи забивается. Сейчас под 80%. А я только начал)

Пока тест, многое нужно доработать

начал интерьер

тест интерьера

Увлекло меня это занятие. 

Планирую ролик на несколько минут сделать с музыкой. Персонажей не будет. Может лошадь) Не знаю где такие ассеты взять. Вообще конечно по средневековой теме мало всего. Нужно или искать хорошо. Или покупать

Интерьер закончил. Отражение в стеклах приглушил, так  как омни попадал. потом на монтаже добавлю отражения.

Сделаю пару дней перерыв и продолжу. 

На сайте c 10.03.2024
Сообщений: 337
Экстерьер вообще отлично ! Интерьер, на мой взгляд со светом трабл. На улице день, в помещении горит свеча. Да она стол под собой не сможет нормально осветить в радиусе полуметра, весь свет будет из окон. А тут, как будто света из окон вообще нет.
На сайте c 14.04.2015
Сообщений: 552
Краснодар
Цитата paz:

Вот так получилось. Не стал все на одну развертку делать. Раскидал  все на отдельные материалы.

<phttps://3ddd.ru/3dmodels/show/snowman_4k_pbr   

Кто в Блендере работает?

Для блендера вчера официально вышел вирей. А корона для него оказывается есть аддоном хоть и не полноценная пока(человек сам адаптирует standalone версию) - https://blendermarket.com/products/chaos-corona-for-blender 

В блендер не работаю сам, но новости попадаются по нему) может пригодится.

На сайте c 14.03.2009
Сообщений: 2297
Крит


Запрещена любая реклама, не согласованная с администрацией сайта. В том числе запрещено рекламировать свои аккаунты, 3D модели, работы в галерее, статьи, вакансии, резюме, заказы, а также услуги под чужими моделями, работами в галерее, статьями, если авт

Дата выдачи:
01.11.2025 06:15:50

Действует до:
10.11.2025 00:00:00
Только чтение

флейм

Дата выдачи:
03.11.2025 15:45:57

Действует до:
04.12.2025 00:00:00

Цитата Mihanik68:
Экстерьер вообще отлично ! Интерьер, на мой взгляд со светом трабл. На улице день, в помещении горит свеча. Да она стол под собой не сможет нормально осветить в радиусе полуметра, весь свет будет из окон. А тут, как будто света из окон вообще нет.

какой же это день. это глубокий вечер. а вообще это лунный свет.

ну можно попробовать  синий свет слегка из окон завести и приглушить свет в окружении

ну и там на противоположной стене ис  стоит, условно определяем,  что это или факел или фонарь. он дает основной свет.

знатно продвинулся с экстерьером. Работать одно удовольствие. Хотя слегка подтормаживает, когда нужно предметы перетаскивать. Это если все эффекты включены

Как материальчик краски для стен?

Хочу разные цветовые сочетания сделать

На сайте c 29.05.2015
Сообщений: 1234
Москва

Блин, по моему очень круто!! А как рендеришь? Люменом?

На сайте c 14.03.2009
Сообщений: 2297
Крит


Запрещена любая реклама, не согласованная с администрацией сайта. В том числе запрещено рекламировать свои аккаунты, 3D модели, работы в галерее, статьи, вакансии, резюме, заказы, а также услуги под чужими моделями, работами в галерее, статьями, если авт

Дата выдачи:
01.11.2025 06:15:50

Действует до:
10.11.2025 00:00:00
Только чтение

флейм

Дата выдачи:
03.11.2025 15:45:57

Действует до:
04.12.2025 00:00:00
Ты про краску или локацию?
На сайте c 29.05.2015
Сообщений: 1234
Москва
Локацию)
На сайте c 14.03.2009
Сообщений: 2297
Крит


Запрещена любая реклама, не согласованная с администрацией сайта. В том числе запрещено рекламировать свои аккаунты, 3D модели, работы в галерее, статьи, вакансии, резюме, заказы, а также услуги под чужими моделями, работами в галерее, статьями, если авт

Дата выдачи:
01.11.2025 06:15:50

Действует до:
10.11.2025 00:00:00
Только чтение

флейм

Дата выдачи:
03.11.2025 15:45:57

Действует до:
04.12.2025 00:00:00

Ну это Twinmotion

Люмен и Д5рендер я отмел сразу. Так как твин это урезанный анрил и проект можно перенести при желании. Ну а я буду еще и анрил изучать. Решил в твине пару классных локаций сделать. Процесс очень понравился. Если еще и видяха хорошая то вообще одно удовольствие. Моей 2070 пока хватает. Но в планах новую брать, нужна памяти больше. Я тут от скорости рендера фигею. 20-30 секунд рендерится минут 10-15 наверное в HD 30 кадров. И это со снегом, дымкой и прочим.

На сайте c 29.05.2015
Сообщений: 1234
Москва

Да я понял что твин. ТАм же можно рендерить люменом а можно пастрейс поэтому спросил))

На сайте c 14.03.2009
Сообщений: 2297
Крит


Запрещена любая реклама, не согласованная с администрацией сайта. В том числе запрещено рекламировать свои аккаунты, 3D модели, работы в галерее, статьи, вакансии, резюме, заказы, а также услуги под чужими моделями, работами в галерее, статьями, если авт

Дата выдачи:
01.11.2025 06:15:50

Действует до:
10.11.2025 00:00:00
Только чтение

флейм

Дата выдачи:
03.11.2025 15:45:57

Действует до:
04.12.2025 00:00:00

А)) Да люмен) Пастрейсер мне не особо интересен. Мендленно, нет интерактивности.

А тут у тебя прямо во вьюпорте и на рендере одно и то же, очень круто. Да моежт нет той фоторильности, но нафиг оно нужно на таких сценах. Если хорошие модели и свет правильно поставить, то эффект можно близкий к врею получить. Как мне кажется

Читают эту тему: